详细介绍
相信有很多的影视爱好者都是使用腾讯视频观看电影或电视的,当我们看到非常喜欢的视频就会想要将它缓存下来观看,但是腾讯视频这玩意有一个很垃圾的地方就是他拥有专属的qlv视频格式,这让很多的播放器都没有办法识别播放,不喜欢腾讯视频这个播放器的用户就会非常的难受,那么这个时候我们就需要一款腾讯视频转换器来帮助我们将视频的格式转换为其他播放器能够播放的格式,当下能够将qlv转换为mp4格式的工具可以说是非常的稀少,今天小编给大家带来的这款腾讯视频转换器能够非常轻松的将qlv转换为mp4格式,使用起来非常的简单,并且软件没有任何广告,也没有其他的附加功能,给您清爽舒适的转换体验,有需要的朋友赶紧在本站下载腾讯视频转换器使用吧!

软件特色
1、支持输出格式MP4, MOV, FLV, GIF等多种格式
2、最新版客户端下载的文件仍可使用,QLV格式
3、速度极快,400M文件20秒内完成转换
腾讯视频转换器使用方法
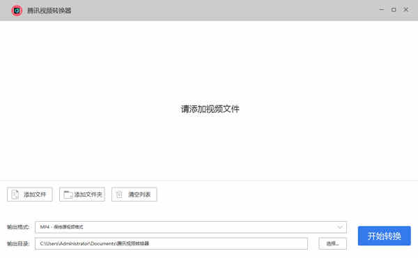
1、在本站下载腾讯视频转换器文件解压点击“腾讯视频格式转换器.exe”打开。

2、点击添加文件或文件夹添加视频文件。

3、添加完后后单击开始转换进行转换。

4、等待转换完成。

5、转换完成后可查看到转换历史。

相关说明
1、qlv格式是什么?
qlv是腾讯视频导出来的缓存文件,只有腾讯视频才能播放。视频网站一般都会开发自己视频的格式,qlv格式与优酷kux格式、迅雷xv格式、奇艺qsv格式类似,毫无兼容性可言,它不是常规格式,转换软件一般不支持转换格式。
2、qlv格式视频如何播放?
1、我们要显示隐藏文件。在计算机-文件夹选项中,显示隐藏的文件、文件夹和驱动器;
2、进入腾讯视频的节目缓存文件夹,在“vodcache”隐藏属性的文件夹下,可以看到许多.tdl文件,它们是视频的分段文件;
3、在Windows开始按钮搜索栏中,键入“cmd”,找到后右击它以管理员身份运行,退到.tdl文件的目录里,使用命令“copy/b*.tdl hb1.mp4”对这些*.tdl文件进行合并(文件名可以自行设置),很快就可以得到一个MP4格式的视频文件。经测试这个MP4文件是普通视频文件,可正常播放。
特别说明
解压密码:www.aiya8.com